A75 čipset
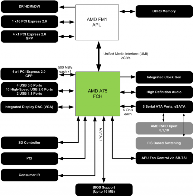
Platforma Lynx stojí na základných doskách s novými čipsetmi A75 a A55. V podstate by sme to už nemali nazývať čipSETom, nakoľko sa jedná o jeden jediný čip. AMD ho nazýva aj ako FHC - Fusion Hub Controller. Tento sa stará už iba o periférie, pamäťový radič bol k procesoru presunutý už pred rokmi, grafické jadro sa presunulo dnes a s ním aj PCIexpress radič. A75-ke a A55-ke teda ostávajú už len S-ATA a USB porty, štyri prídavné PCIexpress linky druhej generácie (napr. pre čip gigabit sieťovky) a ďalšie, ako je znázornené na diagrame nižšie. A55 nemá na rozdiel od A75 štvoricu integrovaných USB 3.0 portov a taktiež chýba technológia FIS Based Switching, ktorá súvisí s Port Multipliermi (viac info TU). A55 taktiež nemá S-ATA 6Gbps, ale len staršie a pomalšie 3Gbps. Na väčšine základných dosiek však uvidíme A75 čip.
Samotný A75 FHC je veľmi malý, nízku hodnotu TPD napovedajú aj pomerne jednoduché chladiče na základných doskách. Uchladiť 7,8W (A75) resp. 7,5W (A55) nie je problém ani s malým kúskom hliníka. Oba FCH sú vyrábané starším (ale lacnejším) 65nm postupom. Použitie staršieho výrobného procesu pre čipsety je bežnou praxou a robí tak napríklad aj Intel.
AMD A75 FHC – 7,8W, 65nm, 23x23mm, 605 kontaktov
S procesorom komunikuje FHC prostredníctvom štyroch PCIexpress liniek, čo je rovnako ako u čipsetov série AMD 800 (890FX napríklad.). Toto rozhranie sa nazýva aj UMI – Unified Media Interface.
Asi najväčšou prednosťou a tiež veľmi veľkou výhodou platformy je integrácia až štyroch USB 3.0 rozhraní priamo do A75 čipu. Výrobcom základných dosiek tak postačí zakúpiť iba čip od AMD a môžu osadiť dvojicu USB 3.0 portov na zadný panel plus konektor pre predný panel skrinky. Ušetrí sa tak cena za dva prídavné radiče a uvoľnia sa PCIexpress linky pre iné doplnky. Je to vôbec prvý prípad, keď výrobca integruje USB 3.0 do čipsetu.



pietro sk
Gudas
fakovnik
prievan
jk2
Odar
AmOK
Odar
Gudas
Odar
Gudas
Odar
Gudas
Odar
pietro sk
Tralalák
kingtown
Lovap
pajros
Financ